728x90
반응형
4.1 프로젝트의 진행 단계
프로젝트는 현실 세계의 업무를 컴퓨터 시스템으로 옮기는 과정으로 정의되며, 이는 대규모 프로그램을 작성하는 전체 과정을 포함한다.
프로그램의 규모가 커지고 사용자 요구사항이 복잡해지면서, 혼자서 또는 몇몇 우수한 프로그래머만으로 프로젝트를 수행하는 방식은 한계를 보였다. 따라서 프로젝트의 실패를 방지하기 위해 소프트웨어 개발 방법론이 등장했다.
폭포수(Waterfall) 모델은 전통적인 소프트웨어 개발 모델 중 하나로, 각 단계가 명확히 구분되어 진행되며, 이 모델은 진행 단계가 명확해지는 장점이 있지만, 문제 발생 시 이전 단계로 돌아가기 어렵다는 단점이 있다.
4.2 데이터베이스 모델링
4.2.1 데이터베이스 모델링 개념
데이터베이스 모델링은 데이터를 구조화하여 데이터베이스 시스템 내에서 효율적으로 저장, 검색 및 관리할 수 있도록 설계하는 과정이다.
모델링은 개념적 모델링, 논리적 모델링, 물리적 모델링으로 나눌 수 있다.
- 개념적 모델링: 시스템의 주요 엔티티, 그들 사이의 관계 및 주요 속성을 식별하여 고수준의 데이터 모델을 구축하는 것이다. ER 다이어그램이 사용된다. ER 다이어그램은 엔티티(데이터 객체), 관계(엔티티 간의 연결), 그리고 속성(엔티티의 특징)을 시각적으로 표현한다.
- 논리적 모델링: 개념적 모델을 바탕으로 데이터베이스의 구조를 보다 상세하게 정의하는 것이다. 테이블, 키, 인덱스, 뷰 등을 정의한다.
- 물리적 모델링: 실제 데이터베이스 시스템에서 데이터를 어떻게 저장할지 결정하는 것이다. 데이터 파일의 저장 방식, 인덱싱 전략, 파티셔닝, 클러스터링 등을 결정한다.
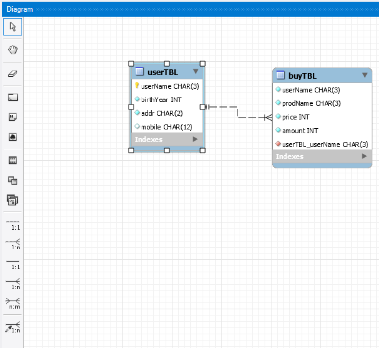
4.2.2 데이터베이스 모델링 실습










728x90
반응형
'개발' 카테고리의 다른 글
| [MySQL] 챕터 6. SQL 기본 (0) | 2024.03.01 |
|---|---|
| [MySQL] 챕터 5. MySQL 유틸리티 사용법 (1) | 2024.02.29 |
| [MySQL] 챕터 3. MySQL 전체 운영 실습 (1) | 2024.02.28 |
| [MySQL] 챕터 1. DBMS 개요와 MySQL 소개 (2) | 2024.02.26 |
| [Node.js] 로그인, 회원가입 기능 구현 (0) | 2024.02.18 |